Search tip: Use Ctrl+F to search for keywords on this page.

Quality of boundary definition

Guidance on the duty of a surveyor when defining a boundary by survey and determining when a boundary or boundary point must be defined by survey or may be adopted or accepted.

Overview

The Cadastral Survey Rules 2021 (CSR 2021) have three categories for the quality of definition that can be used for boundaries and boundary points in a survey:

  • ‘defined by survey’ – this is the highest quality of boundary definition and is aligned with the requirement to place a boundary mark (r 13)
  • information that may be ‘adopted’ (r 14)
  • boundaries that may be ‘accepted’ – this is the lowest quality of boundary definition (r 15).

Duty of a surveyor when defining a boundary by survey

Rule 6 describes the duties of a cadastral surveyor when defining a boundary by survey. A cadastral surveyor must gather and interpret all the relevant evidence to determine the correct position of a boundary and boundary points.

Evidence relevant to the boundary definition to be considered

Rule 6(a) requires a cadastral surveyor to 'gather all evidence relevant to the definition of the boundary and its boundary points'. Examples of relevant evidence may include:

  • documentary evidence - commonly survey and title records
  • physical evidence - commonly reliable survey marks and fixed structures or other occupational details on the site
  • photographic, oral, or any other form of evidence that may have a legal relevance to the boundary definition.

Enactments and rules of law to be considered by the surveyor

Rule 6(b) requires a cadastral surveyor to 'interpret that evidence in accordance with all relevant enactments and rules of law'.

Relevant enactments include statutes and subsidiary items including regulations, rules, and rulings, particular to that survey. Common examples include, but are not limited to:

Other rules of law include common law precedents, such as the 'hierarchy of evidence' and the 'doctrine of accretion and erosion', as well as case law, which includes judicial precedent and court decisions from individual cases.

The ‘Hierarchy of Evidence’ is an established method for evaluating evidence relating to the definition of a boundary. The generally accepted order is:

  • natural boundaries
  • original monuments
  • original undisputed occupation
  • abuttals
  • calculations.

The hierarchy is not expressly defined in legislation, but the legitimacy of its use has been reinforced in several court decisions including:

Correctly position the boundary in agreement with the evidence

Rule 6(c) requires a cadastral surveyor to 'use that evidence to determine the correct position of the boundary and boundary points in relation to other boundaries and boundary points’. 

Defined by survey only applies to the current survey

Each time an existing boundary point is used as part of a new survey, the appropriate quality of definition must be reconsidered. The duties of a cadastral surveyor under rule 6 must be applied appropriately to each boundary point required to be ‘defined by survey’ in a new survey.

Interpreting 'old peg no record'

Where a boundary mark is found that is not already recorded in an approved CSD, it must be treated as a new survey mark with little evidential value beyond that of information on occupation.

Boundaries and boundary points that must be defined by survey

All boundaries may be defined by survey. However, rule 13 sets out which boundaries or boundary points must be defined by survey. This must be done in accordance with the duties of a cadastral surveyor set out in rule 6 (described above).

Boundaries and points to be defined by survey (r 13)

The boundaries and boundary points that need to be defined by survey in the CSR 2021 include:

  • all new water boundaries or new irregular boundaries
  • all new boundary points 
  • all existing irregular boundaries, water boundaries or water centre-line boundaries that are being converted to right-lined boundaries
  • any existing boundary or boundary point that is being marked or is required to be marked by rule 35(2). This applies even when it is impracticable to mark these boundary points.

Primary parcel boundary points 'defined by survey' need to be referenced

Rule 31(a) requires each boundary point on a primary parcel boundary (marked or unmarked) that is defined by survey to be referenced. Boundary points on a water, water centre-line or irregular boundary do not need to be referenced. 

Under Rules for Cadastral Survey 2010 (RCS 2010) both witness marks and permanent reference marks were required for certain boundary points or marks on a cadastral survey. Witness marks are no longer required by the CSR 2021 and have been replaced by stronger requirements for permanent reference marks.

Information that may be adopted (r 14)

Boundaries and boundary points may be adopted if they are not required to be ‘defined by survey’ under rule 13. These boundaries must be able to meet the applicable accuracy standards under rule 27. If a boundary met the survey accuracy tolerances in place at the time of the original survey, but does not now, it cannot be adopted.

When re-establishing a boundary position by adoption, the network of measured non-boundary marks will normally provide the most accurate solution due to the lesser accuracy requirements of boundary vectors. On pre-metric plans, these vectors are typically shown by red lines.

There should also be no known evidence of 'conflict' in an adopted boundary. However, it is unnecessary for a surveyor to search for all the old marks or fix occupation to discover if conflict exists along an adopted boundary.

Information can only be adopted from the following sources:

  • an approved CSD, including field information relating to that CSD
  • an estate record held by the tenure system manager (if there is no suitable CSD information)
  • a CSD that was lodged only for recording purposes (if verified as complying with the CSR 2021).

Class C accuracy tolerances can only be used for adopted primary parcel boundaries that meet the requirements of rule 24.

‘Defined by adoption’ was a defined term under the RCS 2010. This is not the case in the CSR 2021. These boundaries are no longer considered ‘defined by adoption’ but rather ‘adopted’.

An adopted boundary has a higher quality of definition than an accepted boundary.

Adopted information to match source (r 75)

All adopted information, including accepted information, must be copied from its source without change other than the conversion of units of measure or the application of a bearing adjustment.

The ‘source’ is defined by rule 75(2) as the CSD that measured or calculated the value. For a water boundary, a water centre-line boundary, or an irregular boundary, it is the CSD that measured or defined that boundary.

The source CSD number and any bearing adjustments applied must be included in the vector information in the record of survey (r 78). The basis of the bearing adjustment must be reported on in the survey report (r 72(d)).

Adopting a water boundary

Because a water boundary is ambulatory, a surveyor must not assume that the documentary position is fit for adoption.  The surveyor must compare the current ground position with the documentary position to determine whether it is appropriate to adopt the boundary position (r 10(2) and r 29(2)).

If the edge of a water body has moved by processes other than accretion or erosion, the existing water boundary may be adopted in its previously defined position as an irregular boundary (r 10(3)). It need not necessarily be right-lined as was required in the RCS 2010.

Water boundaries - Adopting water boundaries

Adopting a water centre-line boundary

An existing irregular boundary that followed the centre-line of a water body may be adopted in its previously defined position as a water centre-line boundary (r 11(2)).

Boundaries - Where existing irregular boundaries may remain as irregular boundaries

Acceptance of a boundary

Boundaries can be accepted under rule 15 and 54 of the CSR 2021. This is considered to be the lowest quality of definition. A boundary is accepted if it is adopted without having to comply with an accuracy standard. Class D must be used for all accepted boundaries (r 25). These boundaries should still be determined to a sufficient level of accuracy to address the risk of incompatible rights overlapping (r 28).

Accepting boundaries of parcels over 20 ha

An existing boundary on a primary parcel that is over 20 ha may be accepted if the parcel is more than 80% of the parcel being extinguished, there is no risk of encroachment and any one of the following applies:

  • it is a right-line boundary and there is no bearing or distance
  • it has a magnetic bearing
  • it will be part of a title that is remaining limited or interim
  • it is an existing irregular boundary.

Refer to rule 15 for the detailed requirements.

Accepting balance or residue parcel boundaries

The boundaries of balance and residue parcel that are not common with another new primary parcel on the survey may be accepted (r15(3)). 

Accepting boundaries of parcels over 100 ha

A boundary on a primary parcel that is over 100 ha may be accepted unless it is in common with another parcel on the survey that is 100 ha or less (r 15(4)).

An existing non-primary parcel may be accepted where it is within a primary parcel over 100 ha with accepted boundaries (r 54).

Accepting water, water centre-line and irregular boundaries

Water, water centre-line and irregular boundaries may be accepted in the circumstances specified in rule 15. This includes a new addition to the CSR 2021 where a water or water centre-line boundary may be accepted if is part of a parcel that is to retain its limited or interim status.

Where an existing irregular boundary can be accepted under rule 15, it does not have to be converted to 1 or more right-line boundaries (r 9.3(a)).

In some cases, the Marine and Coastal Area Takutai Moana Act 2011 or Resource Management Act 1991 may prevent a water boundary from being accepted under rule 15, because common marine and coastal area has to be removed from the land under survey. 

Refer to:

Boundary information and annotations for accepted boundaries in a CSD

A CSD does not need to include accepted bearings or distances (r 105(2)(b)). This allows for the use of the ‘Process Balance Parcel Boundaries’ functionality to depict the boundaries where they are correctly represented in Landonline.

Accepted boundaries must be annotated with:

  • “Class D” – on the survey diagram (r 88)
  • “Boundary accepted from [CSD number]” – on the title diagram (r 104)

Primary parcels with accepted boundaries must be annotated with “Area not determined by survey” on the title diagram (r 103).

Refer to:

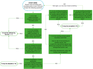
Method to determine quality of boundary definition

The following diagram can be used to determine the quality of definition that applies.

Quality of definition flowchart

Note that any boundary can be defined to a higher quality of definition if the surveyor chooses.

Mark details to be captured

The mark details captured in Landonline have been updated as the result of changes made in the CSR 2021. The mark purpose is no longer related to the quality of definition. All boundary points (primary and non-primary) must use the mark purpose ‘Boundary’ whether defined by survey, adopted or accepted.

Refer to
Capture and depiction - Mark purpose

Boundary conflict

Boundary conflict is an explicitly defined term in the dictionary under Schedule 2 of the CSR 2021.

A conflict means that there is a difference that exceeds the applicable accuracy standard under rule 27. Such a difference has not been resolved by 1 or more approved CSDs and can only be between the following boundaries:

  • the estate boundary and the boundary recorded in an approved CSD,
  • the same boundary as recorded in different approved CSDs,
  • the same boundary as recorded in an approved CSD and other evidence, including field evidence

Note that the above description does not refer to non-boundary vectors. Conflicts in terms of the rules can only exist between boundary points.

If a boundary difference is within the applicable accuracy tolerance of rule 27, it is not a conflict in terms of the rules and requires no further action.

Where a boundary difference is found to be outside of the required accuracy tolerance, the conflict must be resolved. This may require the existing boundary points on the boundary in conflict to be ground marked and defined by survey in accordance with rules 35(2)(a) and 13(d).

However, a boundary point only has to be ground marked (and defined by survey) if the boundary point itself is subject to conflict – that is, its compliance with the applicable accuracy standard cannot be determined using approved survey information or other evidence, such as field notes. If the position of the boundary point is not in doubt, it can be adopted.

Therefore, in some circumstances, a boundary conflict can be resolved by a recalculation (‘recalc’) between adopted end points whose compliance with the applicable accuracy standard are not in doubt.

In all circumstances, the survey report must contain details of the conflict and how it was resolved (r 72(f)), including, where relevant, the evidence used to determine that an adopted boundary point is reliable and does not have to be defined by survey and ground marked.

Last updated